Jump to content

File:Qt Deployment Structure Windows.png

From Qt Wiki
Revision as of 12:26, 27 February 2015 by JKSH (talk | contribs) (A visual guide to finding files required for deployment on Windows, and where to put them. This version assumes that the project uses the default QML file structure generated by Qt Creator 3.0 (newer versions of Qt Creator use QRC instead))
(diff) ← Older revision | Latest revision (diff) | Newer revision → (diff)

Original file (712 × 838 pixels, file size: 55 KB, MIME type: image/png)

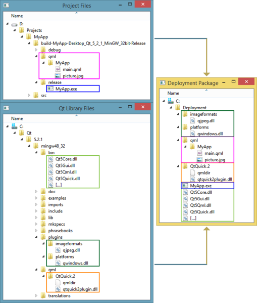
A visual guide to finding files required for deployment on Windows, and where to put them.

This version assumes that the project uses the default QML file structure generated by Qt Creator 3.0 (newer versions of Qt Creator use QRC instead)

File history

Click on a date/time to view the file as it appeared at that time.

Date/TimeThumbnailDimensionsUserComment
current12:26, 27 February 2015Thumbnail for version as of 12:26, 27 February 2015712 × 838 (55 KB)JKSH (talk | contribs)A visual guide to finding files required for deployment on Windows, and where to put them. This version assumes that the project uses the default QML file structure generated by Qt Creator 3.0 (newer versions of Qt Creator use QRC instead)